Log in
Linked Applications
Loading…
Axxonsoft Documentation
Spaces
Hit enter to search
Help
Online Help
Keyboard Shortcuts
Feed Builder
What’s new
About Confluence
Log in
Monitoring 14.0 (english)
Edit space details
Pages
Blog
Go to documentation repository
Contact technical support
Search
Page tree
Browse pages
Configure
Space tools
Pages
…
Documentation
Administrator's Guide
Configuring Central Server of Control
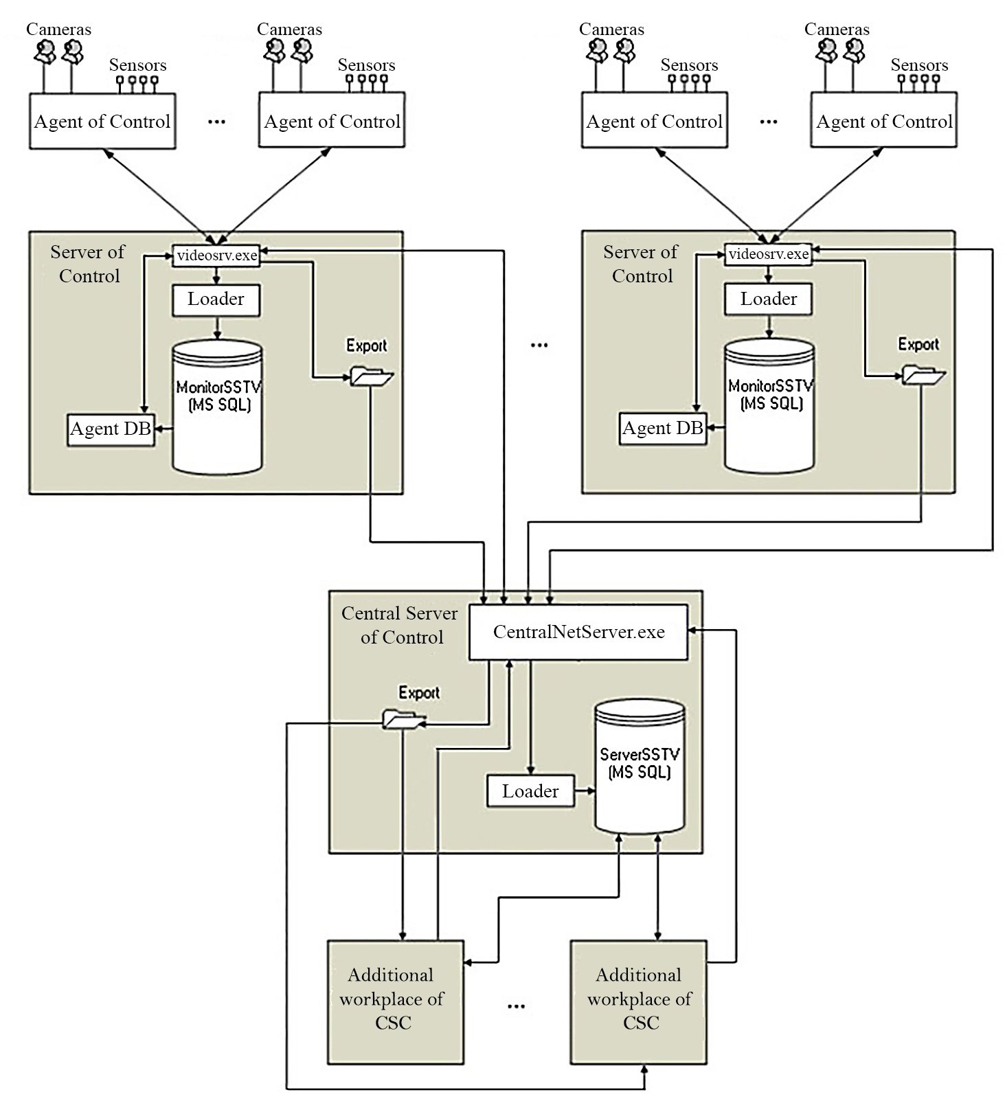
General principles of the Central Server of Control software
View Page
A
t
tachments (1)
Page History
Page Information
View in Hierarchy
View Source
Export to PDF
Export to Word
Copy Page Hierarchy
Attachments
Download
Delete
Download All
Name
Size
Creator
Creation Date
Labels
Comment
JPEG File
1.jpg
418 kB
Evgeniya Kononova
10.02.2023 12:34
No labels
Version 1 (current)
418 kB
Evgeniya Kononova
10.02.2023 12:34
Overview
Content Tools
{"serverDuration": 61, "requestCorrelationId": "737bebe786c93d27"}